文章目录
Tampermonkey的简单介绍
Tampermonkey是一个浏览器扩展程序,允许用户安装和管理各种用户脚本,这些脚本可以用JavaScript编写,用于自定义网页的功能、样式和布局。
Tampermonkey支持Chrome、Firefox、Safari等主流浏览器,用户可以通过它编写和运行自己的脚本,实现各种自定义功能,如屏蔽广告、自动化操作等。
下面开始Tampermonkey的详细下载与安装教程:
一、下载
- Tampermonkey下载:https://pan.quark.cn/s/8869e74c7641
- (包含Tampermonkey所有近期版本)
二、安装方法
1.Chrome浏览器安装方法
确保已安装最新版Chrome(谷歌)浏览器
,打开Chrome浏览器,点击右上角三个点按钮
:
点击
扩展程序
,然后点击管理扩展程序
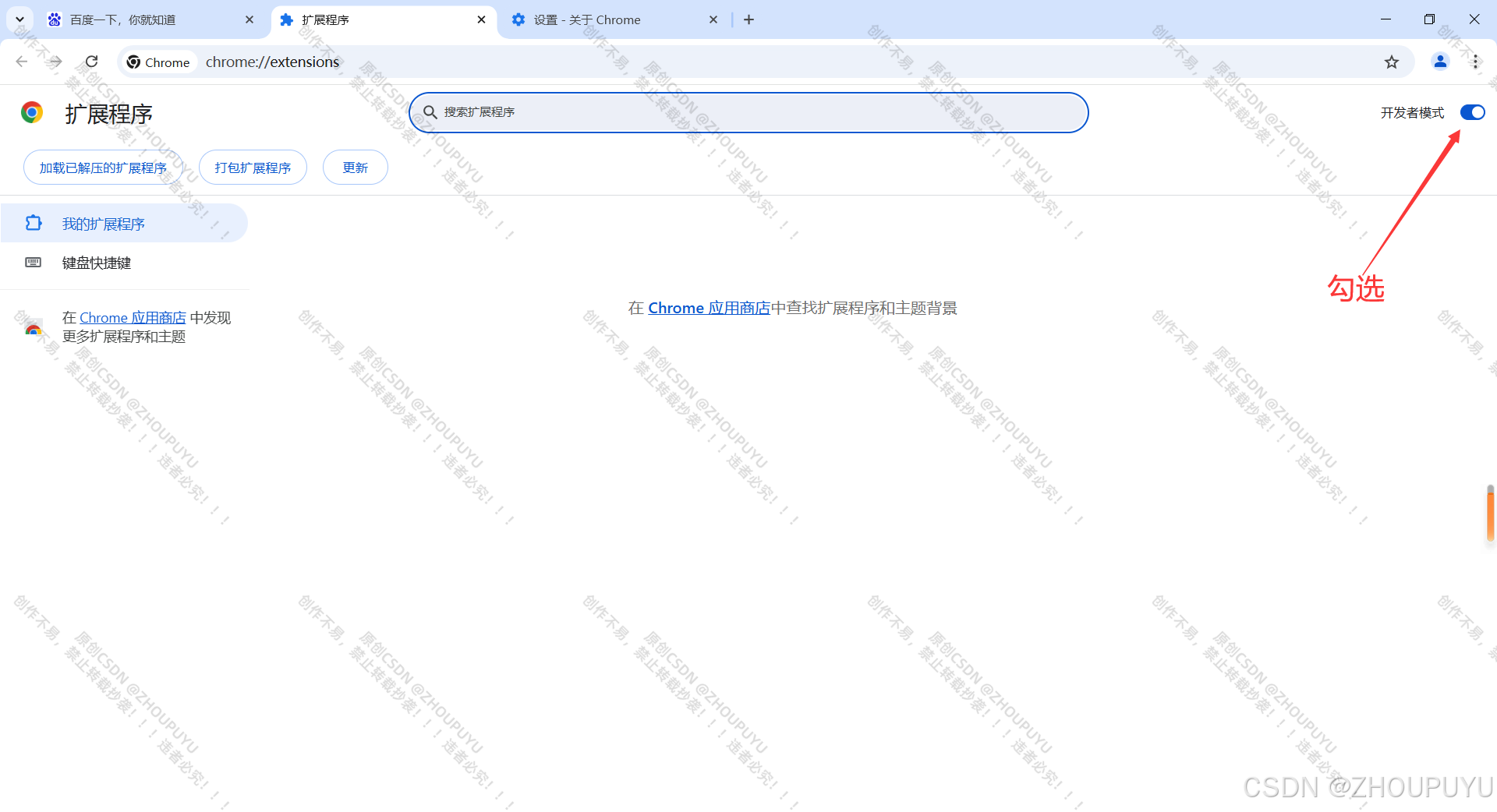
:
勾选
开发者模式
:
解压下载的
安装包文件
:
点击添加扩展程序
:
把解压出来的
.crx后缀文件
拖动到谷歌浏览器的扩展程序页面:
提示这个表示
安装成功
:
2.Microsoft Edge浏览器安装方法
打开Microsoft Edge浏览器,点击右上角三个点按钮
:
点击扩展
:
点击管理扩展
:
点击扩展
,左下角开启开发人员模式
:
把.crx后缀文件
拖动到Microsoft Edge浏览器内:
点击添加扩展
:
提示这个表示安装成功
:
3.Opera浏览器安装方法
确保已安装最新版Opera浏览器
,打开Opera浏览器,点击浏览器左下角设置按钮
:
搜索扩展
,点击管理侧边栏
:
下滑勾选
扩展功能
:
点击
扩展功能
按钮:
开启
开发者模式
功能:
把解压的
.crx后缀文件
拖动到Opera浏览器内:
点击
安装
:
选择
是,安装
:
提示这个表示
安装成功
:
好了,教程到此结束。