厉害了,几款实用小工具

今天给大家推荐三款实用软件,一款是火绒6.0提取版,一款是图片批量转成一个PDF,一款是看图软件。

第一款:火绒6.0提取版

火绒6.0刚上线的时候就有大佬去提取了,但是当时提取的版本是安装版。

不过,这次给大家带来的是6.0的绿色单文件版,包括垃圾清理、启动项管理、文件粉碎和右键管理这四项。

图片

如果不想安火绒又想要它的实用功能,可以试试这种绿色版,比如垃圾清理,大小只有3.3M,其可以清理常用软件日志、回收站、系统缓存、系统临时文件等。

图片

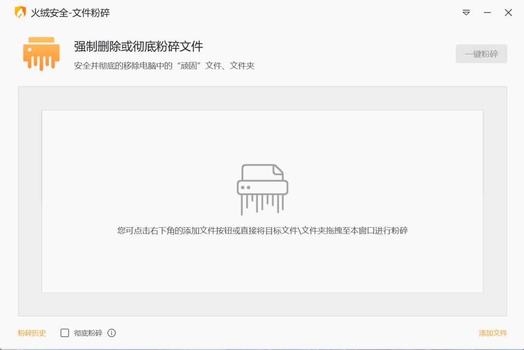
其实用得最多的是文件粉碎的功能,这个功能可以一键彻底删除文件,对于一些顽固的文件和文件夹来说,这个功能真的非常非常实用!

图片

这个6.0的版本功能并不多,提取的只有4个,找来5.0版本的,提取了9项功能,其中弹窗拦截、断网修复、木马专杀、流量监控等都非常好用!

图片

5.0提取版也是绿色版,与官方的安装版可共存,有需要的小伙伴及时收藏!

第二款:图片批量转PDF工具

图片转PDF并不难,最简单的方法是打印图片,然后打印机选择虚拟打印机,这样输出的就是PDF了。

这种方法好用是好用,就是不能一次性把多个图片转到一个PDF里。

图片

使用这款软件,添加好图片以后,点【转换为PDF】即可一次性把多张图片转在一个PDF里

图片

值得注意的是这里的图片顺序,在转的时候可以自己去上移、下移图片。软件来自吾爱的@killerzeno原创开发,有需要的小伙伴可以下载收藏。

第三款:Imagine

之前有小伙伴推荐Imagine这款软件,真找了软件来体验,发现软件还不错。

图片

这款软件是由韩国思密达开发的图片浏览器,软件是资源管理器模式,点击左边可选择文件浏览。

这款软件图片浏览速度非常快,功能绝对比系统自带要好很多,大家可以自己去体验。在这里介绍它的几个实用的功能吧!

幻灯片功能:前几天在评论区有小伙伴想把图片做成幻灯片,这吧,不是PPT就行吗?

图片

但其实除了PPT,我们可以用Imagine实现,选择图片后,再选择【幻灯片制作】,注意这里的幻灯片前进方式,如果想它自己播放,则选择“自动捕捉等待时间”,然后设置自己播放的秒数。

图片

如果想要鼠标操作,则选择“鼠标键盘输入”,这样只有鼠标滚动才会播放。

设置好后,点击【保存为EXE/SCR】,就会生成exe文件,这个并不是安装程序,双击打开它就可以播放图片。

图片

另外,软件还有批量转换、批量重命名、JPEG无损转换等功能,这里就不给大家介绍了,使用都比较简单。

图片

这款图片浏览器还是挺不错的,有需要的小伙伴及时下载收藏。

火绒提取版、图片转PDF、看图.rar」

本文是转载文章,点击查看原文
如有侵权,请联系 lx@jishuguiji.net 删除。